在数字化浪潮席卷政务领域的当下,公文撰写耗时长、会议纪要整理繁、数据检索效率低等痛点,正制约着政务服务效能提升。重庆扬升科技集团有限公司依托DeepSeek大模型技术,为荣昌智能办公平台量身打造智能化解决方案,以“安全-效率-协作”三位一体升级,重塑政务办公新生态。

该平台以“全场景智能化”为核心亮点,深度覆盖政务办公关键环节。
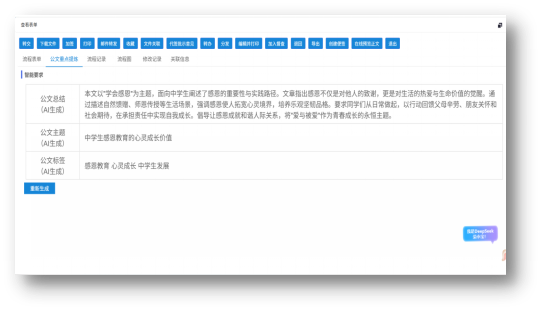
公文管理模块实现“起草-分发-阅办”全链路智能:输入主题即可生成规范公文框架,AI 自动润色纠错、匹配主送单位,还能提炼核心要素与风险点,辅助签批决策;
公文智能起草:

公文智能分发:

智能阅办:

会议管理通过高精度语音转文字、智能议题提炼,快速生成结构化纪要,让会后工作效率提升50%以上;邮件管理则可检测语气偏差与表述问题,自动生成符合政务规范的回复建议,规避沟通风险。

安全与集成是方案的另一大亮点。本地化部署严控数据权限,搭配分权限知识库管理,既解决政务数据孤岛问题,又确保敏感信息合规使用;同时,DeepSeek能力无缝融入现有办公系统,与WPS等工具深度集成,工作人员无需复杂学习即可上手,显著降低操作成本。

目前,该平台已在重庆市荣昌区全面上线,不仅支撑公文、会议等核心场景高效运转,更搭建起本地政务知识库,推动跨部门协作升级。
从流程自动化到决策智能化,DeepSeek 正助力荣昌政务办公迈入“秒级响应”新时代,为更多地区实现政务数字化转型提供可复制的“扬升方案”!